اگر از سالم بودن تجهیزات سختافزاری خود اطمینان دارید و دلیل خاصی برای مشکل استفاده 100 درصدی هاردیسک پیدا نکردهاید، ممکن است ویندوز مقصر اصلی باشد. در حالی که برخی از مردم مرورگر کروم و اسکایپ را دلیل استفاده ناخواسته از هارددیسک میدانند، اما فهرستی بزرگی از سرویسهای ویندوز همچون Superfetch، Print Spooler، BITS و.... وجود دارند که عامل بروز این اتفاق هستند. غیر فعال کردن این سرویسها باعث کم شدن صدای هارددیسک میشود، اما در مقابل ممکن است پیامدهایی نیز به همراه داشته باشد. بهطور مثال، اگر سرویس Spooler را غیر فعال کنید، دیگر نمیتوانید از چاپگر استفاده کنید، مگر آنکه سرویس فوق را دومرتبه فعال کنید. فراموش نکنید استفاده 100 درصدی از هاردیسک در برخی موارد ممکن است به واسطه نرمافزارهای مخرب رخ دهد. بهترین راهکاری که در این زمینه وجود دارد شناسایی برنامه یا مولفهای است که باعث بروز این مشکل شده است.
شما میتوانید از task manager ویندوز 10 برای شناسایی برنامهها و سرویسهایی که باعث مصرف بیش از اندازه هارددیسک میشوند استفاده کنید. در پایین زبانه Processes روی ستون Disk Usage کلیک کرده تا فهرستی نزولی از پردازهها را مشاهده کنید. اکنون میتوانید برنامهای که سعی میکند بیش از اندازه از هارددیسک استفاده کند را پیدا کنید.
حل مشکل مصرف بیش از اندازه مرورگر کروم

در مرورگر کروم قابلیت "پیش از بارگذاری یک صفحه وب" در برخی موارد باعث ایجاد مشکل شده و یک شکاف به وجود میآورد. با مراجعه به مسیر Settings > Show Advanced Settings > Security Privacy این مشکل را برطرف کنید. در این بخش تیک مربوط به گزینه Use a prediction service to load pages more quickly را غیرفعال کرده تا صفحات با سرعت بیشتری بارگذاری شوند.
حل مشکل مصرف بیش از اندازه هارددیسک در اسکایپ
در نرمافزار اسکایپ نسخه دسکتاپی (این راهکار در مورد نسخه ویندوز استوری جواب نمیدهد) برای آنکه مانع استفاده بیش از اندازه هارددیسک شوید مراحل زیر را انجام دهید.
ابتدا برنامه اسکایپ را ببندید. برای این منظور روی آیکن اسکایپ در نواروظیفه کلیک راست کرده و گزینه Quit را انتخاب کرده یا به اجرای آن از طریق Task Manager خاتمه دهید. اکنون به مسیر C:\Program Files (x86)\Skype\Phone\ بروید. در ادامه روی Skype.exe کلیک راست کرده و گزینه Properties را انتخاب کنید. در زبانه Security گزینه ALL APPLICATION PACKAGES را انتخاب کرده و روی Edit کلیک کنید.

در پنجره ظاهر شده گزینه ALL APPLICATION PACKAGES را انتخاب کنید. اکنون گزینه Allow را در فیلد Write فعال کنید.

روی Ok کلیک کنید تا تغییرات ذخیره شوند.
حل مشکل استفاده 100 درصد مولفههای ویندوز از هارددیسک
با توجه به اینکه سرویس جستوجوی ویندوز همواره در پسزمینه اجرا میشود غیرفعال کردن آن تا حدودی این مشکل را برطرف میکند. البته غیرفعال کردن این ویژگی ممکن است مشکل search loops را به وجود آورد. در نتیجه به شکل غیر موقتی میتوانید ویژگی فوق را از طریق خط فرمان در ویندوز غیر فعال کنید. همچنین میتوانید از ابزارهای جستوجوی جایگزینی که عملکرد بهتری دارند به جای ویژگی جستوجوی ویندوز استفاده کنید. برای این منظور Command Prompt را با مجوز مدیریتی اجرا کرده و فرمان زیر را اجرا کنید.
net.exe stop “Windows Search”
برای فعالسازی مجدد این ویژگی نیز دستور زیر را اجرا کنید.
net.exe start “Windows Search”
چگونه ویژگی جستوجوی ویندوز را غیرفعال کنیم؟
در کادر جستوجوی کورتانا عبارت services.msc را تایپ کرده و کلید اینتر را فشار دهید.
در پنجره ظاهر شده گزینه Windows Search را انتخاب کنید.
در بخش زبانه General در بخش Startup گزینه Disable را انتخاب کنید.

در نهایت روی دکمه Ok کلیک کنید.
چگونه مشکل استفاده 100 درصدی Superfetch در ویندوز 10 را برطرف کنیم؟
Superfetch یکی دیگر از سرویسهای ویندوزی است که برای همه کاربران مفید نیست و در نهایت باعث میشود ویندوز بیش از اندازه از هارددیسک استفاده کند. در نتیجه غیرفعال کردن آن راهکار ایدهآلی است.
ابتدا Command prompt را با مجوز مدیریتی اجرا کرده و دستور net.exe stop superfetch را در آن تایپ کنید. اکنون کلید اینتر را فشار دهید.

برای فعال سازی مجدد نیز از دستور net.exe start superfetch استفاده کنید. البته برای غیرفعال کردن دائمی این سرویس میتوانید از ابزار services.msc که در پاراگراف قبل به آن اشاره کردیم استفاده کنید. در ابزار فوق باید به دنبال Superfetch باشید.
مشکل درایور StorAHCI.sys را برطرف کنید
برخی موارد وجود یک باگ در میانافزار درایور مایکروسافتی AHCI که به نام StorAHCI.sys معروف است باعث بروز این مشکل میشود. برای حل مشکل این درایور مراحل زیر را انجام دهید.
به مسیر PC > Manage> Device Manager رفته و ابزار یاد شده را اجرا کنید.
فیلد مربوط به IDE ATA/ATAPI را در فهرست موجود باز کنید.
روی کنترل Standard SATA AHCI کلیک راست کرده و گزینه Properties را انتخاب کنید.

در زبانه Details گزینه Device instance path را از منوی بازشونده انتخاب کنید. اکنون باید کلیدی که در این پنجره مشاهده میکنید را در رجیستری ویندوز پیدا کنید.

اکنون رجیستری ویندوز را باز کنید. (کلیدهای Windows + R را فشار داده و در پنجره ظاهر شده regedit را تایپ کرده و اینتر را فشار دهید.)
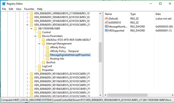
اکنون به مسیر HKEY_LOCAL_MACHINE\System\CurrentControlSet\Enum\PCI\ رفته به دنبال مقداری باشید که در تصویر زیر مشاهده میکنید. اطمینان حاصل کنید کلید درستی را انتخاب کردهاید.

اکنون به مسیر Device Parameters\Interrupt Management\MessageSignaledInterruptProperties بروید.

روی فیلد MSISupported دوبار کلیک کرده و مقدار آن را به 0 تنظیم کنید.


روی Ok کلید کرده تا تغییرات ذخیره شوند. برنامه رجیستری را بسته و دستگاه را یکبار راهاندازی مجدد کنید.
ماهنامه شبکه را از کجا تهیه کنیم؟
ماهنامه شبکه را میتوانید از کتابخانههای عمومی سراسر کشور و نیز از دکههای روزنامهفروشی تهیه نمائید.
ثبت اشتراک نسخه کاغذی ماهنامه شبکه
ثبت اشتراک نسخه آنلاین
کتاب الکترونیک +Network راهنمای شبکهها
- برای دانلود تنها کتاب کامل ترجمه فارسی +Network اینجا کلیک کنید.
کتاب الکترونیک دوره مقدماتی آموزش پایتون
- اگر قصد یادگیری برنامهنویسی را دارید ولی هیچ پیشزمینهای ندارید اینجا کلیک کنید.


























نظر شما چیست؟